Birkdale Computing
The Six Basic Interrogatives of Business Intelligence (6BI) and Other Interesting Computing Topics by Wayne Kurtz
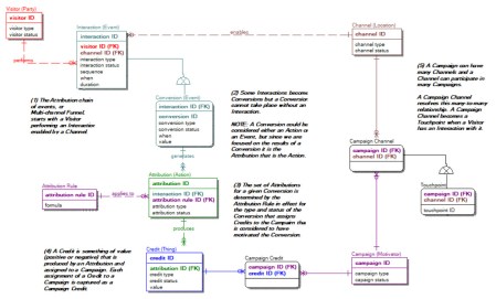
6BI and Marketing Attribution
» 2018-01-01_19-19-54
Leave a comment
Cancel reply
Δ
Comment
Subscribe
Subscribed
Birkdale Computing
Sign me up
Already have a WordPress.com account?
Log in now.
Birkdale Computing
Subscribe
Subscribed
Sign up
Log in
Copy shortlink
Report this content
View post in Reader
Manage subscriptions
Collapse this bar
Leave a comment